Suministro de electrónica digital para el cuidado de la salud para soluciones de ciclo completo
Complementados y reforzados por AVNET
Suministro de electrónica digital para el cuidado de la salud para soluciones de ciclo completo
Complementados y reforzados por AVNET

Con los MPSoC UltraScale+™ de Zynq™, AMD XILINX creó una selección completa de soluciones del cuidado de la salud inteligentes y adaptativas:
Crear una plataforma integrada con AMD puede ayudar a los clientes a mejorar su tiempo de comercialización, proporcionar rendimiento y escalabilidad, reducir el costo de la lista de materiales y reducir el riesgo y la carga regulatoria.

En el dinámico e intrincado mundo de la medicina no se puede subestimar la importancia de la tecnología de sensores precisa, resistente y reactiva. Estas tecnologías sirven como base para garantizar la salud óptima del paciente, el mejor manejo de la enfermedad y las intervenciones que salvan vidas.
La tecnología de sensores es el héroe anónimo de la medicina moderna, ya que asegura el bienestar del paciente en todos los aspectos y supera constantemente los límites de lo que es posible en el cuidado de la salud.
Explore algunos de los productos que hoy en día potencian las innovaciones que salvan vidas con tecnología de sensores pionera:
Monitoreo de pacientes
Cuidados críticos
Cuidados respiratorios
Equipo médico

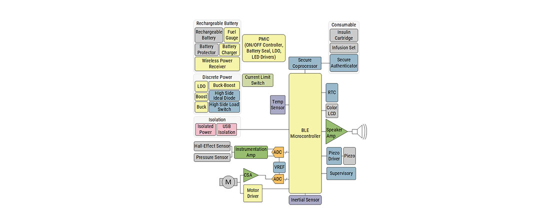
Diseñe una bomba de insulina inteligente para el cuerpo que ofrezca monitoreo en tiempo real y una tasa continua de administración de insulina altamente precisa. Aproveche la amplia cartera de soluciones de tecnología de acondicionamiento de señales y sensores de ADI para dispositivos de salud de precisión alimentados por baterías.

Las bombas de jeringa médica se utilizan para administrar gradualmente pequeñas cantidades de medicamentos líquidos a los pacientes. Las bombas de jeringa pueden ahorrarle tiempo al personal médico y reducir los errores en los medicamentos que necesitan aplicarse lentamente en intervalos particulares de tiempo, con caudales específicos y en el transcurso de varios minutos a varias horas. Las bombas de jeringa también son útiles en aplicaciones microfluídicas para la investigación química y bioquímica.
La placa de control de motor de la demostración cuenta con el microcontrolador de 8 bits (MCU) PIC16F1778 de Microchip, el controlador de motor MTS2916A, el IC de interfaz de sensor inductivo LX3301A, el módulo Bluetooth® de bajo consumo RN4871 y el regulador LDO MCP1703. Esta demostración también utiliza la biblioteca de software de seguridad funcional PIC16 Clase B de Microchip. La placa de controlador del motor se conecta a un conjunto de actuador lineal motorizado de etapa de 400 mm de longitud con un tornillo de bolas, un motor paso a paso y una abrazadera de barril de jeringa impresa en 3D. El principio de este diseño de referencia puede aplicarse a diversas aplicaciones de bombas de jeringa, desde pequeños autoinyectores portátiles hasta bombas de jeringa hospitalarias de tamaño completo.
Biblioteca de software de seguridad funcional PIC16 Clase B
Controlador de motor PWM de puente completo dual capaz de controlar todo tipo de motores paso a paso
Detección de la marca y el tipo de la jeringa
Detección del volumen de líquido de la jeringa
Interfaz de entrada y salida del usuario
Conectividad Bluetooth de bajo consumo
| Referencia | Tipo de producto | Descripción |
|---|---|---|
| PIC16F1778 | 28KB Flash, 2KB RAM, HEF, HS Comp, 10b/5b DAC (D/A), 10b ADC, OpAmp, 10/16b PWMs, CCP, COG, DSM, CLC, ZCD, PRG, 100 mA I/Os, PPS, EUSART, MSSP | |
| LX3301A | Sensor de posición inductivo | Sensor de posición inductivo |
| MCP1703 | Regulador LDO de bajo IQ 250 mA, Vin 16V máximo, Vout = 3,0 V | Regulador LDO de bajo IQ 250 mA, Vin 16V máximo, Vout = 3,0 V |
| MTS2916A | IC controlador de motor PWM de puente completo dual | IC CONTROLADOR DE MOTOR PWM DE PUENTE COMPLETO DUAL |
| MCP1722 | Regulador LDO de salida dual de alto voltaje | Regulador LDO de salida dual de alto voltaje con rango de temperatura extendido |
| ATSAME51J20A | SAME51, Flash 512KB, RAM 192KB, 120MHZ, conectividad, ARM Cortex M4F, 64-Pin | |
| MIC5353 | 6Vin, ULDO simple 500 mA | 6Vin, ULDO simple 500 mA |

NXP ofrece una amplia cartera de sensores y MCU, como las familias de MCU inalámbricas QN9090, K32W061 y NHS52Sx4, capaces de ofrecer precisión para aplicaciones médicas de IoT y del cuidado de la salud. Este nuevo inhalador inteligente contará con conectividad inalámbrica, integración de seguridad y protección de marca para el cartucho de gas, con seguridad con el fin de proteger la información del paciente y subirla a la nube para que el profesional de la salud pueda configurar el inhalador.
Cargador de batería
Interruptor de carga
Seguridad
BLE
NFC
Acelerómetro
Etiqueta con NFC
Controlador LCD
Carga inalambrica
Sensor de presión
Aplicaciones biofotónicas - Los detectores de división de detección de profundidad son atractivos para numerosas aplicaciones de análisis biofotónico donde los detectores heredados no son adecuados, incluidos los siguientes:
Citometría de flujo
Monitorización continua de glucosa (CGM, por sus siglas en inglés)
Sistemas de oxígeno en sangre (oxímetro pulsado)
Monitores de función renal
Análisis de fluorescencia
Luminómetros
Análisis de partículas
Análisis de ADN
Escáner de retina
Microscopía

Un concentrador de oxígeno es un tipo de dispositivo médico que concentra el oxígeno de un suministro de gas mediante la eliminación selectiva de nitrógeno para suministrar un flujo de gas de producto enriquecido con oxígeno. Esta solución es para el control de un concentrador de oxígeno en operación de oscilación de presión. El modo de oscilación es cuando el modo 1 y el modo 2 se alternan periódicamente por válvulas controladas. El nitrógeno se absorbe en tanques llenos de zeolita marcados en verde para aumentar la concentración de oxígeno. El tanque se limpia de nitrógeno mediante un flujo de aire inverso periódico.












Siempre bajo el foco de atención para gestionar los costos y mejorar la eficiencia. Con la atención al cliente como objetivo principal, las organizaciones sanitarias pueden recurrir a las soluciones de Toshiba para mejorar sus objetivos medibles directamente, como los niveles de servicio y los resultados del cuidado de la salud.

Soluciones de alimentación CC/CC de 1–30 vatios CA/CC de 5–450 vatios, aprobadas para aplicaciones médicas

La monitorización biométrica en dispositivos portátiles, como relojes inteligentes, anillos o auriculares utiliza diferentes emisores de longitudes de onda combinados con fotodiodos de alta sensibilidad para completar las tareas de monitoreo de la frecuencia cardíaca (HRM) y medición de oxígeno en sangre (SpO₂)

Los diodos YAGEO TVS, parte de los productos de protección de circuitos (CPC), son esenciales para la protección contra sobretensión. Se utilizan principalmente para la protección de voltaje secundario y la sobretensión de filtrado en líneas eléctricas de CC. Estos diodos responden de manera muy rápida a los picos de tensión, por lo que ofrecen baja resistencia dinámica, excelente capacidad de sujeción y alta confiabilidad.
¡Una de las más grandes revoluciones en la historia de la humanidad! La inteligencia artificial es un concepto integral que incorpora la inteligencia humana a las máquinas
The #1 Destination for Embedded Evaluation Boards, Development Kits, and Tools
Explore nuestra biblioteca cuidadosamente seleccionada de documentos técnicos, artículos técnicos, videos, módulos de capacitación, tutoriales y mucho más para ayudarle a desarrollar sus diseños, su negocio y su profesión.